-
[TIL] 4주차 2일 두 번째 팀프로젝트 완개발일지/스파르타 코딩클럽 부트캠프 2024. 5. 7. 20:56

이번 팀 프로젝트 회고
이번 프로젝트를 하면서 아쉬웠던 점
일단 많긴한데 뭔가 생각했던 것들을 다 구현해보지 못해서 아쉽다.
팀원이 적기도했지만 다 같이 건강상의 이슈가 있는 바람에 거의 주말에만 프로젝트를
제대로 진행했기 때문에 선택과제 중에 구현하지 못한 기능들이 꽤 있는게 너무 아쉬웠다.
내가 조금 더 잘하고 열심히 했으면 구현했을 수 있었을 것 같은데.. 이번 프로젝트를 하면서
실력이 많이 늘긴했지만 자신에게 아쉬운 부분은 어쩔 수 없는 것 같다.
힘들고 어려웠던 점
일단 깃 허브에서 첫 어려움을 겪었다. 이번이 두 번째 팀 프로젝트인데
처음 팀프로젝트 때는 규모도 조금 더 작았기 때문에 브렌치를 따로 사용하지 않았다.
이번에는 통합 Dev 브렌치랑 각자 개인의 브렌치를 파서 진행했는데
그걸 이제 통합 Dev브렌치에 푸쉬하는 과정에서 꽤 곤혹을 치뤘다.
Pull Request 자체가 처음이라 초반에 많이 헤맨 거 같은데 깃 사용법도 점점 익숙해 지는 거 같아서
확실히 시간이 지날수록 실력향상이 느껴져서 보람이 있긴하다.
그리고 이번 프로젝트를 하면서 가장 어려웠고, 내가 못하는 부분이라고 생각했던 것은
백지상태에서 작업, 협업을 할 때 설계 단계에서 참 시간을 많이 뺏긴다는 부분이다.
Player 클래스를 맡았는데 정말 어디부터 어떻게 코딩을 해야할지 감이 너무 잡히지 않았다.
일단은 괜히 다른 클래스에서 해야하는 일을 내가 할 수도 있는거고 내가 해야하는게 정확히
어떤 함수인지 어떤 기능인지도 감이 안오고 정말 어려웠다. 그나마 유니티를 사용할 때는 직관적으로
보이는 부분이 있어서 좀 나았던 거 같은데 C#만으로 콘솔 앱을 제작하는 이번 프로젝트는
꼭 필요한 주차였지만 정말 어려웠다고 생각한다.
앞으로 해야겠다고 생각하는 부분
일단 여러가지 UML을 작성하는 법을 조금씩 공부해보려 한다.
C#이나 유니티 공부는 당연히 기본적으로 깔리고 가는거고

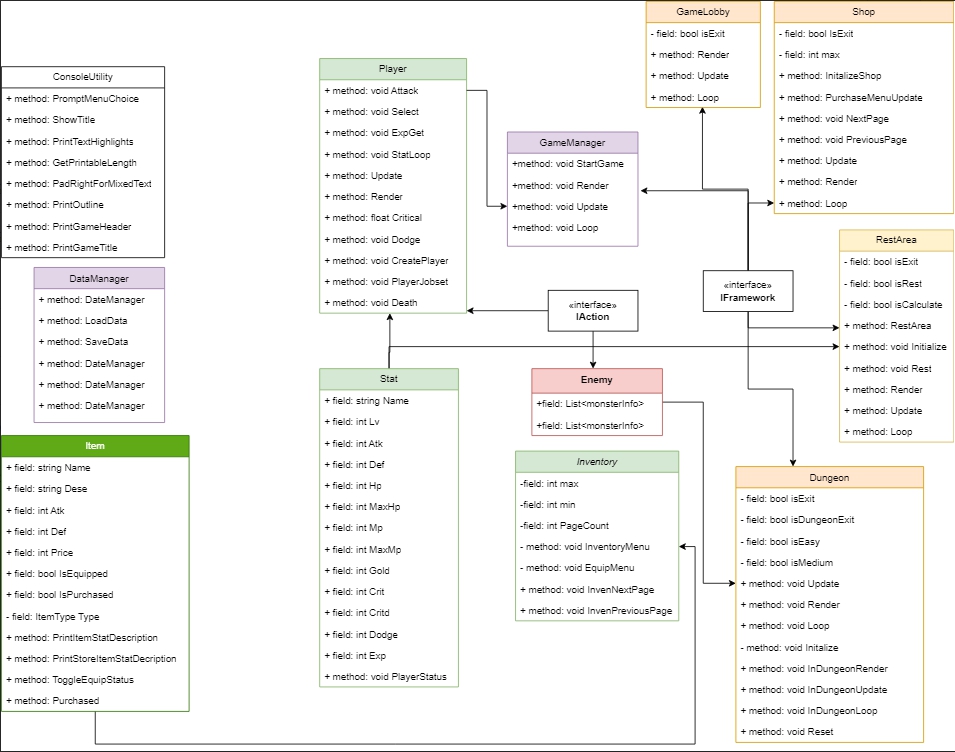
이번 프로젝트 때 만든 클래스다이어그램 확실히 처음에 내가 뭘 해야할지 감이 정말 안잡힐 때 그냥 빈 비쥬얼 스튜디오
화면을 쳐다보면서 생각하는게 아니라 UML을 일단 만들어보거나 노트라도 꺼내서
이것저것 적어보는게 훨씬 좋은 것 같다. 이 연습이 잘 되면 나중에는 설계, 구상 단계에서
정말 빠르게 될 수도 있을 거 같은데 기대가 좀 되는 부분.
오늘은 너무 힘들어서 개인 회고로 마침. . .
'개발일지 > 스파르타 코딩클럽 부트캠프' 카테고리의 다른 글
[TIL] 4주차 4일 Input System 그리고 게임수학 ( 오일러, 쿼터니언, 짐벌 락, 아크 탄젠트 ) (0) 2024.05.09 [TIL] 4주차 3일 유니티 입문 주차 ( 유니티 생명주기, 접근 제한자와 직렬화, 계층 구조, 로컬과 월드 좌표 ) (0) 2024.05.08 [TIL] 3주차 5일 팀 프로젝트 진행중 , 열거형 (0) 2024.05.03 [TIL] 3주차 4일 배치고사, 인터페이스와 추상클래스 (0) 2024.05.02 [TIL] 3주차 3일 (0) 2024.05.01